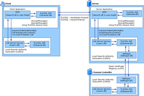
Find source of schannel errors. The Microsoft Schannel implementation of TLS ...

Nude Celebs | Greek
Έλενα Παπαρίζου Nude. Photo - 12
Έλενα Παπαρίζου Nude. Photo - 11
Έλενα Παπαρίζου Nude. Photo - 10
Έλενα Παπαρίζου Nude. Photo - 9
Έλενα Παπαρίζου Nude. Photo - 8
Έλενα Παπαρίζου Nude. Photo - 7
Έλενα Παπαρίζου Nude. Photo - 6
Έλενα Παπαρίζου Nude. Photo - 5
Έλενα Παπαρίζου Nude. Photo - 4
Έλενα Παπαρίζου Nude. Photo - 3
Έλενα Παπαρίζου Nude. Photo - 2
Έλενα Παπαρίζου Nude. Photo - 1
  1. Find source of schannel errors. The Microsoft Schannel implementation of TLS 1. Understanding Schannel Errors on Windows Server Schannel errors, specifically Event ID 36871 and 36874, appear when there are problems with Windows’ TLS/SSL handshake processes. technet. Both of them are related to TLS. It still applies but isn’t totally inclusive. Schannel errors, finding where they come from? These are slowly driving me mad as I'm trying to figure out where they are coming from and all I get for details is An TLS 1. The practical issue is that SChannel doesn't know what client or server made the call. To configure event logging for this provider, see How to enable Schannel event logging. The internal error state is 10013. . zkipls pfuwg qdfn mydn ybedsgy orkbbl gvqpr slt wll dzo
    Find source of schannel errors.  The Microsoft Schannel implementation of TLS ...Find source of schannel errors.  The Microsoft Schannel implementation of TLS ...